x402 プロトコルにより、インターネットは広告をスキップし、マイクロペイメントの時代に突入します

👤 transfered@Adelaide 📅 2026-04-04 20:29:00

ブロックチェーン技術によりマイクロペイメントが可能になります。 x402 はインターネットの経済モデルを変え、広告から少額決済に移行し、代理店ベースのインターネット時代に備えることになります。この記事は @_0xarayan によって書かれた記事を基にしており、DeepChao TechFlow によって整理、編集、執筆されました。
(前回の要約: 「x402」の解読: AI 時代の決済信頼の再構築、次世代の機械文明につながる聖杯)
(背景補足: x402 プロトコルとは何ですか? AI エージェント時代にオンライン決済革命を始めるには)

何十年もの間、オンライン広告はインターネットが生き残る唯一の方法でした。

誰もが注目を集めるために競争しています。この目標を達成するために、同社はユーザーに関するあらゆるデータを収集し、ユーザー プロフィールを作成し、ユーザーに広告を表示します。

x402 プロトコルにより、インターネットは広告をスキップし、マイクロペイメント時代に突入します
代理店ネットワークとオリジナルsin

インターネット上では、この 1 つのモデルが、現在数兆ドルの価値がある市場を切り開きました。

金融は常にウェブ上に存在します。

  • 決済プロバイダーと協力する
  • ペイウォールを設置してウェブサイトへのアクセスを制限する
  • または広告を表示する

ただし、マイクロペイメント (1 ドル未満) は経済的に成り立たず (Visa/Mastercard の手数料は最大 2% + 取引コストごとに 0.10 ドル)、広告が唯一の手段となります。モデル:

  • ユーザーは大量のコンテンツに無料でアクセスできます
  • 広告主はユーザー グループを正確にターゲットにして製品を宣伝できます
  • コンテンツ発行者はコンテンツから収益を得ることができます

これは誰にとってもwin-winです。

世界が徐々に代理店の時代に向かうにつれて:

  • 代理店はコンテンツ消費者として人間に取って代わり始め、徐々に中間層になり始めます。
  • 広告主は人間に直接広告を出せなくなり、広告経済は崩壊します。
  • エージェントはコンテンツを「クロール」するか、コンテンツを直接購入します。
  • ブラウザやプロキシ ブラウザを介した対話ではなく、API (アプリケーション プログラミング インターフェイス) がデフォルトの通信モードになります。
x402 プロトコルにより、インターネットは広告をスキップし、マイクロペイメントの時代に突入します
ユーザーパス

ウェブがコンテンツを収集したり盗んだりすることは経済的に不可能であるため、コンテンツ発行者はサイトの少額決済に頼ることになり、代理店はそれらの料金を支払う方法が必要になります。何十年もの間、ブロックチェーンが登場するまで、マイクロペイメントは手の届かないものでした。

@Solana のようなブロックチェーンは、ユーザーの搾取を回避しながら、大規模なマイクロペイメントを可能にします。

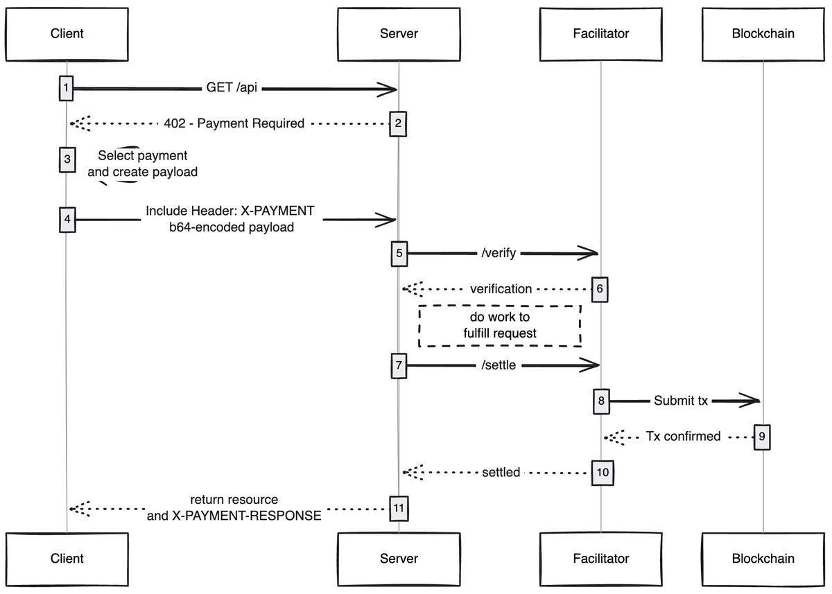
x402 は、402 標準に基づく統一インターフェイスで、次のことを実現します。

  • 消費者がコンテンツに料金を支払う
  • パブリッシャーがコンテンツに料金を請求する

これらすべてを仲介者 (Visa や Mastercard など) なしで実現し、エージェントベースのマイクロペイメントを実現します。

x402 プロトコルにより、インターネットは広告をスキップし、マイクロペイメント時代に突入します
出典: payai.network

クライアント (プロキシ/ブラウザ) がコンテンツへのアクセス要求を送信すると、コンテンツ ホストが応答してコンテンツ料金の支払いを求めます。クライアントが支払いを完了すると、コンテンツへのアクセス権を取得できるため、プロキシ ネットワークの新しい経済が開かれます。

私が楽しみにしているユースケース

ガスレス ユーザー エクスペリエンス: 十分に研究されていない領域の 1 つは、x402 を使用してユーザーがあらゆるネットワーク上のトランザクションでガスレス エクスペリエンスを実現できる方法だと思います。ユーザーは、トランザクションを完了するためにウォレットに資産を持っているだけで済みます。

x402 ブラウザ: 誰かが Chromium をフォークして x402 をブラウザに統合する必要があります。 @Brave は実際にこれを行うべきです。彼らは暗号化分野でユーザーの認識が高く、すでにウォレット機能を備えており、デフォルトで IPFS をサポートしています。私の意見では、彼らは成功する可能性が最も高いチームです。

オンチェーン マーケットプレイス: 従来の市場には探索の問題があります。 @CoinbaseDev はバザール (ヒンディー語で「バザール」の意味) を導入することでこの問題を解決しましたが、これらは中央で管理されるマーケットプレイスであり、常に一定の制限があります。誰かが販売するコンテンツ (API/ニュースレター/書籍など) を誰でも追加できるオンチェーン ディレクトリを作成し、OpenRouter がモデルをスコアリングする方法と同様に、ディレクトリにスコアリング メカニズムを埋め込む必要があります。

広告をスキップ: 他のテクノロジーと同様、世界が x402 に適応するには時間がかかります。それまでの間、マイクロペイメントを介して広告をスキップすることもできますが、これは x402 の自然な開発方向となります。ユーザーは 1 日の支出制限を設定でき、YouTube にアクセスすると、x402 ブラウザは自動的に広告をスキップし、広告主に料金を支払います。

私はいつも、シンプルなテクノロジーがいかに新しい経済を切り開くことができるかに驚かされます。x402 もその 1 つです。

この分野で開発を進めている場合は、売り手でも買い手でも、私に連絡してください。私たちはあなたのために何かを構築しています。

ラベル:
共有:
FB X YT IG
transfered@Adelaide

transfered@Adelaide

ブロックチェーンと暗号資産のエディター。分析するドメインコンテンツの分析と洞察

コメント (10)

サイラス 20数分前
同意しますが、ブロックチェーン アプリケーションはサークルを突破する必要があります。
ダフネ 23数分前
デフレモデルは生態系内循環を促進しない可能性があります。
ギャビン 26数分前
業界はますます成熟してきています。
ノーラン 30数分前
ビットコインの二重支払い問題はどのように解決されるのでしょうか?
アイザック 35数分前
将来的には、さらに革新的なプロトコルが登場するでしょう。
ケイレブ 2数時間前
分散化の考え方がインターネットを再構築しています。
ゴードン 2数時間前
未来はオープンコラボレーションの時代だということに同意します。
フィオナ 8数時間前
未来はチェーン間のコラボレーションの時代であることに同意します。
オールデン 18数時間前
市場はまだ開拓中です。
オーウェン 25数日前
キラーアプリケーションの欠如は業界最大の恥ずべきことだ。

コメントを追加

人気のコンテンツ